[Reverse]patch_call
IDA 打开 exe 文件,查看汇编和反编译代码:
c
int __cdecl main(int argc, const char **argv, const char **envp)
{
__main();
printf(&Format_);
printf("...........................");
return 0;
}主程序有三个函数调用,依次断点调试,在第三个断点处程序出现输出:

查看 IDA 反编译的所有函数,发现一个 printFlag 函数:
c
int printFlag(void)
{
printf("....................");
print_f();
print_l();
print_a();
print_g();
print_open_brace();
print_C();
print_a2();
print_n();
print_underscore();
print_y();
print_o();
print_u();
print_f2();
print_i();
print_n2();
print_d();
print_underscore2();
print_m();
print_e();
print_question();
return print_close_brace();
}直接得出 flag:flag{Can_youfind_me?}
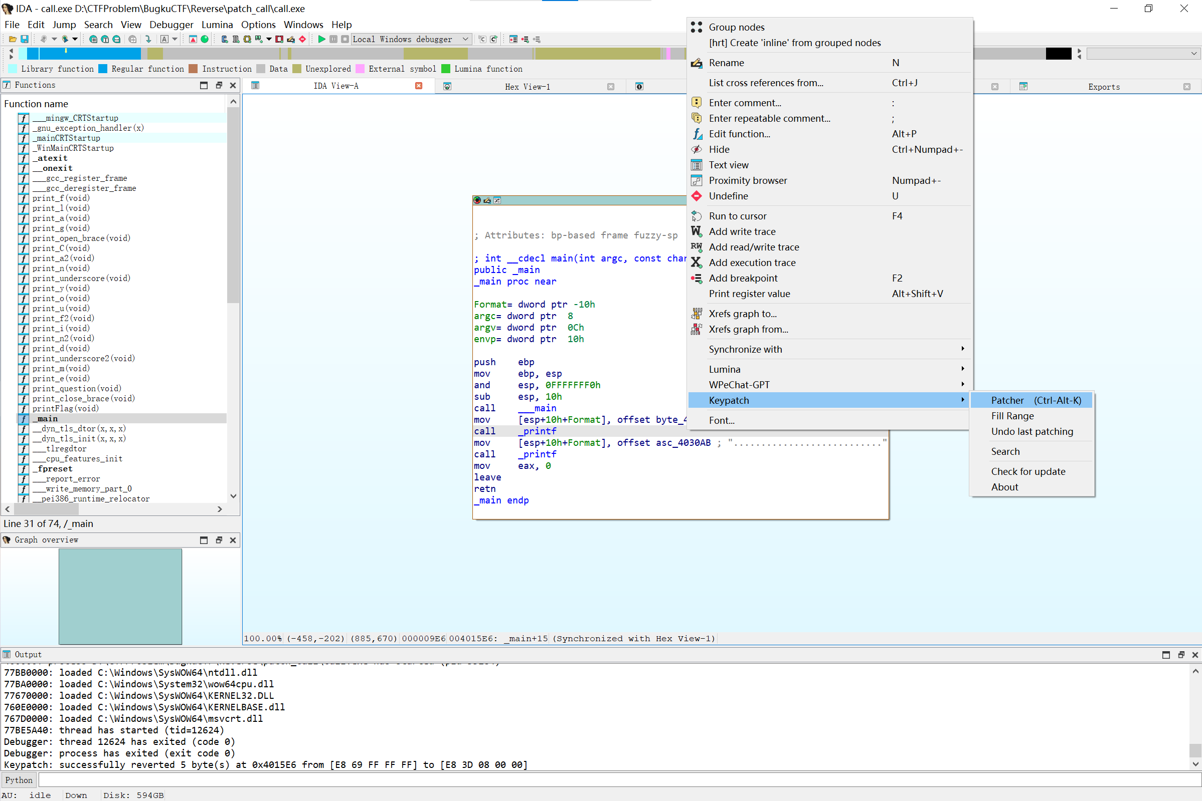
另解:找到 printFlag 函数的地址,在主程序任一 call 代码使用 Keypatch 插件修改调用



保存修改后断点单步执行看到调用函数结果:
